Access
Select System Administration from the user menu and then Work Area (under the Files section) to open the Work Area.
Contents
Overview
The Work Area is a personal space allowing users to directly manage (i.e. to store, create, modify & delete) files, folders, images, datasheets or any other files related to a catalog. It ensures the product attributes are accurate and complete by storing and updating information in one central repository.
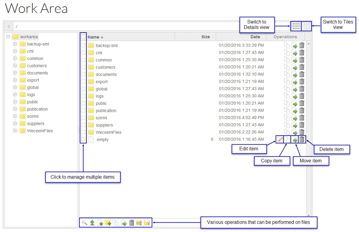
The browser window displays the name, size, date the file or folder was created/updated and icons/symbols representing various operations that can be performed specifically to the file/folder.
A folder is an entity in a file system which contains a group of files and other directories. A typical file system may contain thousands of files, and directories help organizing them by keeping related files together. A directory inside another directory is called a sub-directory. Together, the directories form a hierarchy, or tree structure.
Files/folders can be selected by clicking the appropriate check boxes as required to upload, create, copy, move, delete, zip and unzip files/folders.
Search
Use the icon to search for files and directories in the Area. This opens a pop-up window where if the user knows the name and location of the file/folder, can type in the details and click Search to initiate search. Search will be performed in current directory and all sub-directories recursively. If file details are not provided, clicking Search will pull up the entire directory listing and selection can be made by clicking on the appropriate folder. Use the Cancel button to cancel the search operation.
Upload File(s)
The process of transferring a file from your file system to the Area via the fiile browser is referred to as Upload. This option allows users to directly add files to the Area. While only one file can be uploaded at a time, there is no restriction on the file type.
To upload a file, click the icon at the bottom of the browser to open an upload dialog box. Enter a name of the file to be uploaded or use Browse... to select it and then enter the file path and click the Upload button to upload.
- Files that are .ZIP files are not unpacked while uploading. A ZIP file can contain one or more files.
- It is not allowed to upload an entire folder at once, only files can be uploaded.
- The file is uploaded to the root directory (default location) if the To Location is not specified during the upload
Create File
The process of creating an empty file is defined as Create File. Any file type, such as text file(.txt), doc file(.doc), excel files(.xls), etc. can be created.
Click the icon displayed at the bottom of the browser. A dialog box opens. By default, the current folder is the location of a new file. Alternatively, enter the location details for the file manually. Enter the file name with the desired extension and then click Create to create a file.
Create Folder
Click the icon, which opens a dialog box. By default, the path is the current folder in the Area. Alternatively, enter the location details for the folder manually. Enter a folder name and then click Create to create a new folder.
Note that the folder's path must refer to a valid path of the folder starting at the root level of a volume or at the level of the database folder.
Copy File(s)
This function adds copies of data or files (text or pictures) to the location specified while leaving the original data or the file unchanged.
Select the file or folder to be copied, click one of the icons, either in the Operations column of the browser or the one at the bottom of the browser. Provide the new file/folder name with the path name/location and click Copy to initiate copying.
Move File(s)
This function moves files or folders from an existing location to another.
Select the file or folder to be moved, click the icon displayed in the Operations column of the browser or at the bottom of the browser. Specify the new path name/location to which the file/folder is to be moved and click Move.
While moving the file or folder, if the destination folder is not found, the folder is created.
Delete File(s)
Delete removes data or files from the existing server list.
Select the file or folder to be moved, click the icon in the Operations column of the table or at the bottom of the browser. A confirmation dialog appears, click Ok to confirm deletion.
You can configure the automatic removal of unnecessary data in the Work Area in cleanupConfiguration.json located in the Configuration Area under the following path: ./integration/workarea.
Deleted files or folders cannot be retrieved.
Create Zip Archive
Files/folders can be compressed using ZIP. Select the file/folder to be compressed and click the icon. Provide the zip file name and the location where the file/folder should be saved. Click Zip to zip.
Unzip Archive
Use the unzip function to decompress zipped files/folders. Select the zipped file/folder to be unzipped, click the icon at the bottom of the browser which opens a dialog window. If the file/folder to be unzipped has not been selected, type the name of the Zip file. Click Unzip to unzip the file/folder.
If a file within a zipped file/folder already exists in the destination location or some other selected zip file, either change the destination or remove the existing files manually from the destination or deselect the zip file which contains the duplicate files and try to unzip again.
Edit Files
Use the icon under the Operations column of the file browser table to edit files. However, please note that the e ditor does not work properly with binary files like xls, pdf, jpg and etc. Use the appropriate editor to modify such files.











